Author Topic: AH.exe crash on Mindanao  (Read 660 times)

Offline Vasco

  • Zinc Member
  • *
  • Posts: 22
      • Black Knights
AH.exe crash on Mindanao
« on: December 28, 2010, 03:48:11 PM »
Hi everybody,

the game crashes regularly on Mindanao in the center of the map (around A3) when having about 15-20k altitude.
It apparently does not happen on any other map.

System: Win7 64 Bit German, i7 920 @ 2.6GHz, 12GB RAM, GTX285, X-Fi no part OC'ed, WHQL drivers.

I can definitely rule out any system instability. This system runs rock solid since installation.

Leitwolf has identical problem with a similar setup.

dxdiag log available here: http://www.kyberraum.net/~vasco/DxDiag.txt

Unfortunately I don't have Visual Studio nor dx debug runtime installed so no stack trace or dx logs.  :(


Cheers,
Vasco
« Last Edit: December 28, 2010, 03:53:28 PM by Vasco »
Black Knights

Offline Pyro

  • Administrator
  • Administrator
  • *****
  • Posts: 4020
      • http://www.hitechcreations.com
Re: AH.exe crash on Mindanao
« Reply #1 on: December 28, 2010, 04:37:18 PM »
Does it do it every time for you?  Have you tried it offline?

Offline Vasco

  • Zinc Member
  • *
  • Posts: 22
      • Black Knights
Re: AH.exe crash on Mindanao
« Reply #2 on: December 29, 2010, 09:58:48 AM »
Hi Pyro,

I tried it offline and it didn't crash. Flew for half an hour at 20k.
I'm also trying it to trigger in the current TT arena, no joy so far.
As soon as Mindanao is up again in the Off Hours arena I'll try to reproduce the crash.

Furthermore I installed VS2k8 and the DX SDK.
The next time it happens I'll try to debug it (as far as this is possible without the sauce).

Do you have any PDB files for the AH.exe?


Cheers,
Vasco
Black Knights

Offline Vasco

  • Zinc Member
  • *
  • Posts: 22
      • Black Knights
Re: AH.exe crash on Mindanao
« Reply #3 on: December 30, 2010, 03:08:43 PM »
Ok so after a few sorties the game crashed twice.
Once after pressing Fire2 while Bombing from 20k some field in center Mindanao, the other after ripping off SFOX's left wing at 20k half an hour later.

Unfortunately AH runs always fullscreen and when it crashes I cannot minimize the window when debugging.
Is it possible to run AH in windowed mode?
Since the main menu is running windowed I suppose it should be also possible to run the rest of the game so.


Here you find a crash dump (generated with VC2k8SP1):

http://www.kyberraum.net/~vasco/aceshigh.dmp


I also managed to get some basic infos out of the debugger:

The error which appears is a write to location 0x0 so possibly a dangling pointer.
It appears at 0x56e14f which is within the aceshigh.exe module.

Looks like after calling D3Dev->Release() the DX runtime does some operator delete() which calls Win32's HeapFree() which in turn looks like to trigger a callback within the C/C++ Runtime of AH.

If you could provide me with symbol files (*.pdb) for AH I could provide you with more infos.





Cheers,
Vasco
Black Knights

Offline Vasco

  • Zinc Member
  • *
  • Posts: 22
      • Black Knights
Re: AH.exe crash on Mindanao
« Reply #4 on: January 04, 2011, 04:29:41 PM »
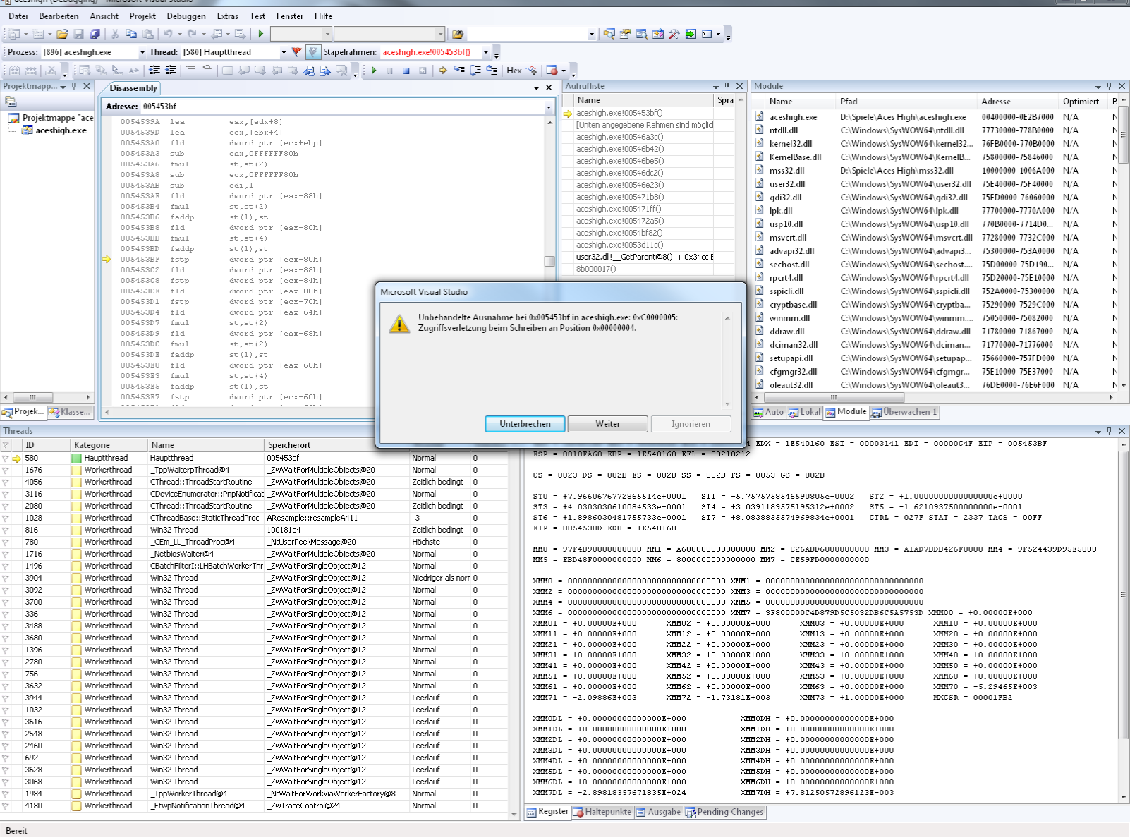
And  yet another AH crash: Flying on Mindanao at A45 heading S alt 10k in a heavy P-38L with 4 buddies. Crash happened after 2 hours of continuous flying around A42.

Here is the dmp:

http://www.kyberraum.net/~vasco/aceshigh2.dmp

This time it looks like a write to 0x4 within FPU intensive code within the AH module  (*yuck* legacy x87 code, no SSE fellas?).
The stacktrace shows mainly calls from the AH.exe - the root GetParent() call is misleading the disassembly shows the caller is actually around DefWindowProcW().

As said if you can provide a debug-enabled executable I could provide you with more information.
The release build is just too obfuscated.



Cheers,
Vasco
Black Knights